


Macro 加速器 为客户提供访问 8 个国家/地区的 19 个服务器的权限,包括美国、英国、加拿大、德国、荷兰、瑞士、俄罗斯和香港。此外还有强大的功能,可以让你免费连接国外网络。
7.0妈妈咪鸭小萌鸭乌龙认妈笑料百出

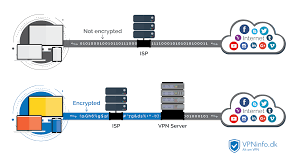
Bucklor 于 2013 年推出了他们的在线隐私服务。数据传输基于SSL256位加密,不记录网络传输,保护隐私。使用 PPTP、L2TP 和 SSTP 协议提供加密通信。
不同之处在于您可以访问的国家数量以及协议。SSL Private Proxy 为用户提供代理或 加速器 访问选项。FQ加速器 的服务器位于美国。